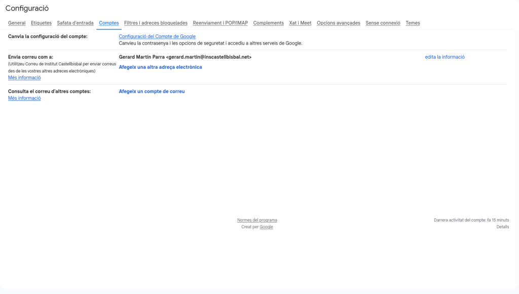
Enviament de correus en nom d’aquest compte des del correu corporatiu

Per temes de xarxa acadèmica no podem accedir a aquest apartat perquè està bloquejat.